Home Schedule Final Notes Design People Fun

Design Documents
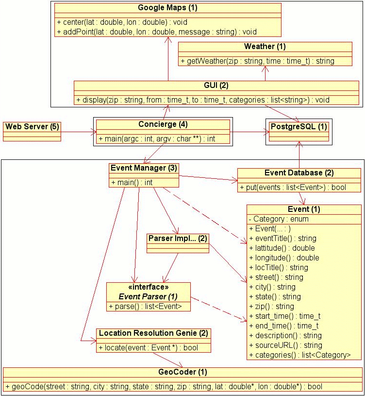
Friday, March 10th Final Design Document
Friday, March 10th Top Level Design UML
Friday, March 10th Top Level Design Diagram
Friday, March 10th GUI Design
Friday, March 10th Weather Management Design
Friday, March 10th Event Management Design
Design Documents
EventDatabase by EventManager
EventDatabase by Architect
EventManager_by Architect
Event by EventDatabase
Event by Architect
GUI by Architect
Genie by EventManager
GeoCoder by Architect
Genie by Architect
Event by Architect